39. 유용한 이클립스 플러그인 다시 정리 1
GmailClipse (Gmail for Eclipse)
GmailClipse is a plugin for Eclipse 3.x to use Gmail accounts inside Eclipse IDE.
Uses port 80, so if you don’t have acces to POP in your office you can find this plugin very useful.


- Home Site : http://tabaquismo.freehosting.net/ignacio/eclipse/gmailclipse/gmail-eclipse.htm
- Download Site : http://sourceforge.net/projects/gmclipse/files/
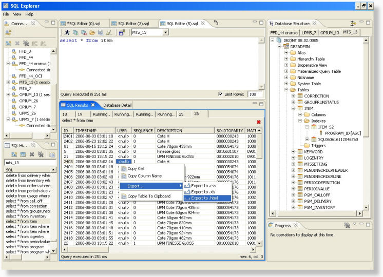
SQL Explorer
Eclipse SQL Explorer is a thin SQL client that allows you to query and browse any JDBC compliant database.
It supports plugins with specialized functionality for individual databases (Oracle, DB2 and MySQL) and
can be extended to include specialized support for other databases.


- Home Site : http://www.sqlexplorer.org/
- Update Site : http://eclipsesql.sourceforge.net/
Toad for Oracle
This plugin is created by Quest Software themselves and is available as a FREE download from the Eclipse Market Place

- Home Site : http://www.quest.kr/toad-extension-for-eclipse/
- Update Site : http://community-downloads.quest.com/toadsoft/toadextensions/eclipse/freeware/
Grep Console
Grep Console allows you to define a series of regular expressions which will be tested against the console output.
Each expression matching a line will affect the style of either the entire line or parts of it. For example,
error messages could be set to show up with a red background, or integer values showing
the state of a certain variable could be rendered in bold font.

- Home Site : http://marian.musgit.com/projects_grepconsole.php
- Update Site : http://eclipse.musgit.com
- Eclipse 3.4 (Ganymede) or higher and Java 5.0 or higher.
Eclipse Status Monitor
The Eclipse Status Memory Monitor Plugin offers the continiously dynamic inspection of the Eclipse IDE’s memory consumption
and the automatic and forced execution of garbage collection for the Eclipse IDE.
The Status Memory Monitor installs itself into the Eclipse status line area and is customizable to the users needs.


- Home Site : http://www.kyrsoft.com/downloads/downloads.html
- Update Site : http://www.kyrsoft.com/updates/
Hibernate Tool
Working with Hibernate is very easy and developers enjoy using the APIs and the query language.
Even creating mapping metadata is not an overly complex task once you’ve mastered the basics.
Hibernate Tools makes working with Hibernate or JPA even more pleasant.


- Home Site : http://www.hibernate.org/subprojects/tools.html
- Update Site : http://download.jboss.org/jbosstools/updates/stable/
MoreUnit
MoreUnit is an Eclipse plugin that should assist you in writing more unit tests. This is a short overview of the features it provides



- Home Site : http://moreunit.sourceforge.net/
- Update Site : http://moreunit.sourceforge.net/update-site/
JSON Editor
The JSON Editor is a simple plugin for the Eclipse IDE that provides: – Color text highlighting
– An Outline Tree view – JSON validation – Text formatting – Text folding for the JSON data format.



- Home Site : http://sourceforge.net/projects/eclipsejsonedit/
- Download Site : http://sourceforge.net/projects/eclipsejsonedit/files/latest/download
Eclipse Color Theme
The Eclipse Color Theme plugin makes it possible to switch color themes conveniently
and without side effects. It includes the most popular themes from eclipsecolorthemes.org,
but you can add any theme created on the site by exporting it as XML.

- Home Site : http://www.eclipsecolorthemes.org
- Download Site : http://eclipse-color-theme.github.com/update/
FindBug
FindBugs plug-in is used with eclipse IDE and it is the software used to find bugs in Java programs.
It’s free software licensed under Lesser GNU Public License.
This is one of the most popular eclipse plugins and also available on Maven, Netbeans and IntelliJ.

- Home Site : http://findbugs.sourceforge.net/
- Download Site :
http://findbugs.cs.umd.edu/eclipse (official releases)
http://findbugs.cs.umd.edu/eclipse-candidate (candidate releases and official releases)
http://findbugs.cs.umd.edu/eclipse-daily (all releases, including development ones
CheckStyle
Checkstyle plug-ins can be integrated to IDE Eclipse and it ensures the Java code follows the coding standards.

- Home Site : http://checkstyle.sourceforge.net/
- Update Site : http://sevntu-checkstyle.github.com/sevntu.checkstyle/update-site/
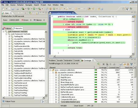
ECLemma
ECLemma is a free tool available through Eclipse Public License and it provides fast development and test cycles.
You can use “launch” in the code coverage mode which works like actual run/debug mode.
One can render the analysis of the code through coverage view, source highlighting, counters and sessions.

- Home Site : http://www.eclemma.org/
- Update Site : http://update.eclemma.org/
JDepend4Eclipse
JDepend4Eclipse helps to traverse file directories and assists in measuring the quality of design.
It is an open source tool licensed under Eclipse Public License v1.0.



- Home Site : http://andrei.gmxhome.de/jdepend4eclipse/index.html
- Update Site : http://andrei.gmxhome.de/eclipse/
PMD
PMD is a source code analyzer which helps to detect used variables and bad codes.

- Home Site : http://pmd.sourceforge.net/integrations.html
- Update Site : http://pmd.sf.net/eclipse
SourceHelper
SourceHelper helps to code and debug, and it also aids in providing clarity to the written code.


- Home Site : http://hexapixel.com/projects/sourcehelper
- Update Site: http://www.hexapixel.com/update
Structure101
Structure101 helps to influence architecture when the code is edited,
which means you can change the architecture without disrupting the code.


- Home Site : http://www.headwaysoftware.com/products/structure101/plugins/
- Download Site : http://www.headwaysoftware.com/downloads/
Vrapper
Vrapper is an eclipse plugin which acts as a wrapper for eclipse text editors
to provide a Vim-like input scheme for moving around and editing text.

- Home Site : http://vrapper.sourceforge.net/home/
- Update Site : http://vrapper.sourceforge.net/update-site/stable